商企楼宇是指汇聚大量企业、公司的通信服务聚类市场,包括各类高值商务写字楼、普通商务写字楼、商用比例较高的商住两用楼宇、商贸大厦、工业园区、专业市场等等以楼宇形式存在的企业聚合体。
商企楼宇市场细分主要为三类:商务楼宇、工业园区、专业市场。
1:商务楼宇:位于市内CBD区或者写字楼密集地区,或某区的标志性建筑。楼内的商业客户,主要由金融业、咨 询业、广告策划、影视制作、网络公司、律师事务所、会计事务所、咨询中介公司、高科技企业、娱乐服务企业、房地产开发企业、旅游服务企业、交通通讯企业等国内外各类企业和公司组成,不包括政府部门以及学校、医院等机关事业单位。
2:工业园区:工业园区是划定一定范围的土地,并先行予以规划,以供工业设施设置、使用的地区。工业园区的用途相当多远,除了工厂、厂办等一般工业设施以外,亦可提供高科技产业使用,甚至有研究机构与学术机构进驻。
3:专业市场:专业市场是指同类产品积聚于某一场所进行的交易、流通和配送;简单来说,就是相同系列的专业店、专卖店高度聚集的特色商业场所,它所呈现的是特定的客户定位、特定的经营行业定位。
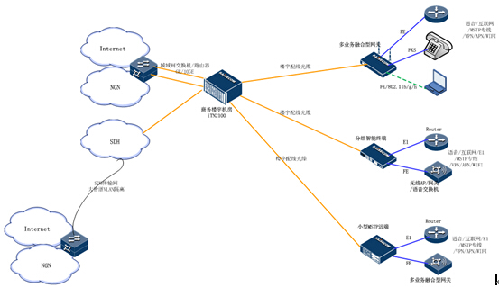
- 楼宇有机房覆盖

- 楼宇无机房或入楼光缆不足
